Software

Software is where I combine creativity and technical know-how to build tools that make life easier for IT and AI professionals. At WAEV Works, I focus on lightweight, privacy-first solutions—designed to save time, reduce risk, and simplify complex workflows. Take a look at the projects I’ve built so far and what’s coming next.

Active Directory Provisioning Tool

A smart, configurable utility designed to streamline user account creation and management in Active Directory. Built for IT teams, this tool automates time-consuming tasks while keeping full control in your hands.

Key features:

  • Username validation – Checks if a username already exists and prompts for a manual override if needed.

  • Secure password generation – Automatically creates strong, random passwords for new accounts.

  • Department-based permissions – Applies standard access rights based on the selected department, with the flexibility to add or remove permissions manually.

  • Exchange mailbox creation – Sets up a personal mailbox in Exchange automatically.

  • Print code assignment – Checks for available print codes and assigns one to the user, ensuring no duplicates.

  • Automatic personal drive setup – Creates and assigns a personal network drive for the user.

  • Manager summary email – Generates and sends a summary email to the user’s manager upon completion.

  • Full configuration GUI – All constants (e.g., AD server name, Exchange database) and variables (e.g., group memberships, application access) are easily adjustable through an intuitive graphical interface.

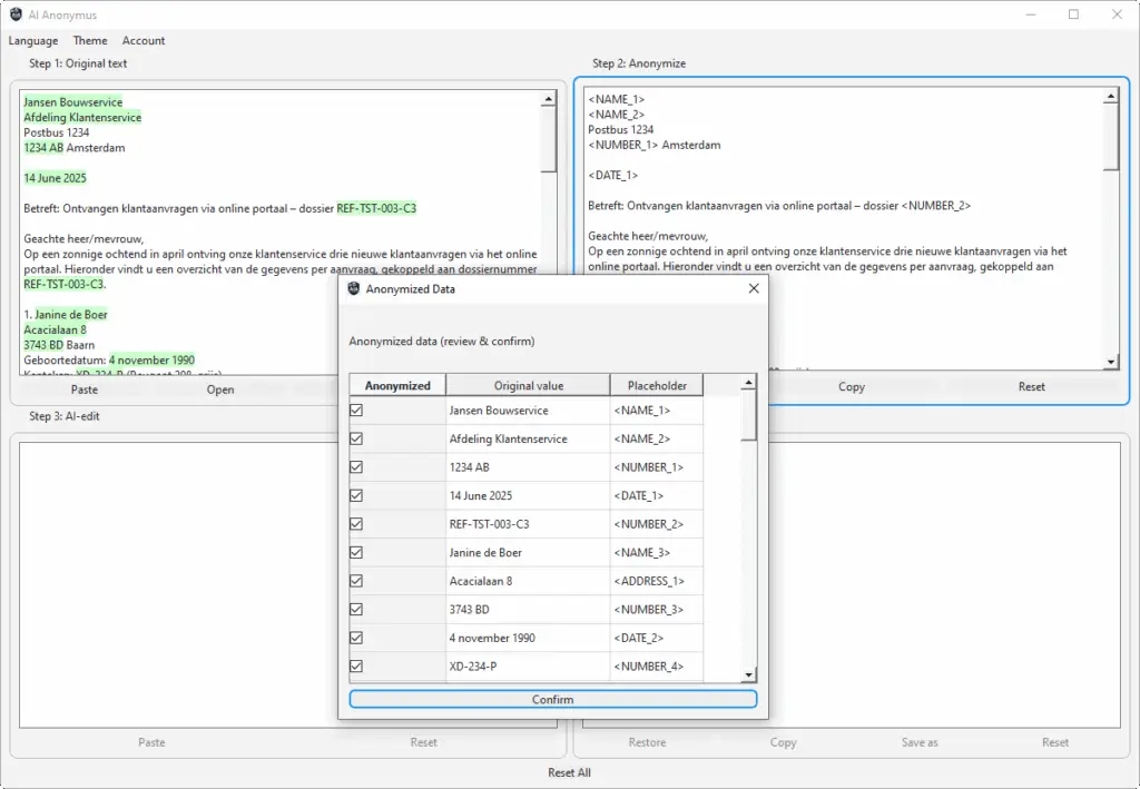
Text Anonymization Engine

 

A powerful tool designed to protect sensitive information in text documents while enabling secure AI workflows. Whether you’re preparing data for analysis, editing, or collaboration, this tool makes anonymization fast, accurate, and reversible.

Key features:

  • Automatic detection of personal data – Scans text for names, addresses, contact details, and other identifiers.

  • One-click anonymization – Replaces sensitive data with placeholder tags to fully mask personal details.

  • Seamless reinsertion – After processing, automatically restores the original sensitive data into the text.

  • Multi-language support – Works across multiple languages for international teams and diverse datasets.

  • Secure login with license activation – Requires one-time license activation and login for controlled access.

  • Flexible configuration – Customize detection rules, and add or remove stopwords to match your needs.